View Procedure
| Procedure Name | Customs Formalities |
| Description |
| CUSTOMS FORMALITIES |
|
RESPONSIBLE AGENCY
Ministry of Economy and Finance (MEF)
Department of External Services
Address: Antananarina - Antananarivo - Madagascar
Focal point: Customs Offices Steering and Coordination Service
Telephone: (+261) 34 50 968 53 or 360 (Green number)
Email: daramanageorges2@yahoo.fr
Site web : https://www.douanes.gov.mg
| COSTS |
ESTIMATED PROCEDURE TIME |
VALIDITY |
|
Performance of Gasy Net:
|
Stage 3 to Stage 5 in 2021: |
|
- 3% of the FOB value of the goods
|
|
|
|
|
|
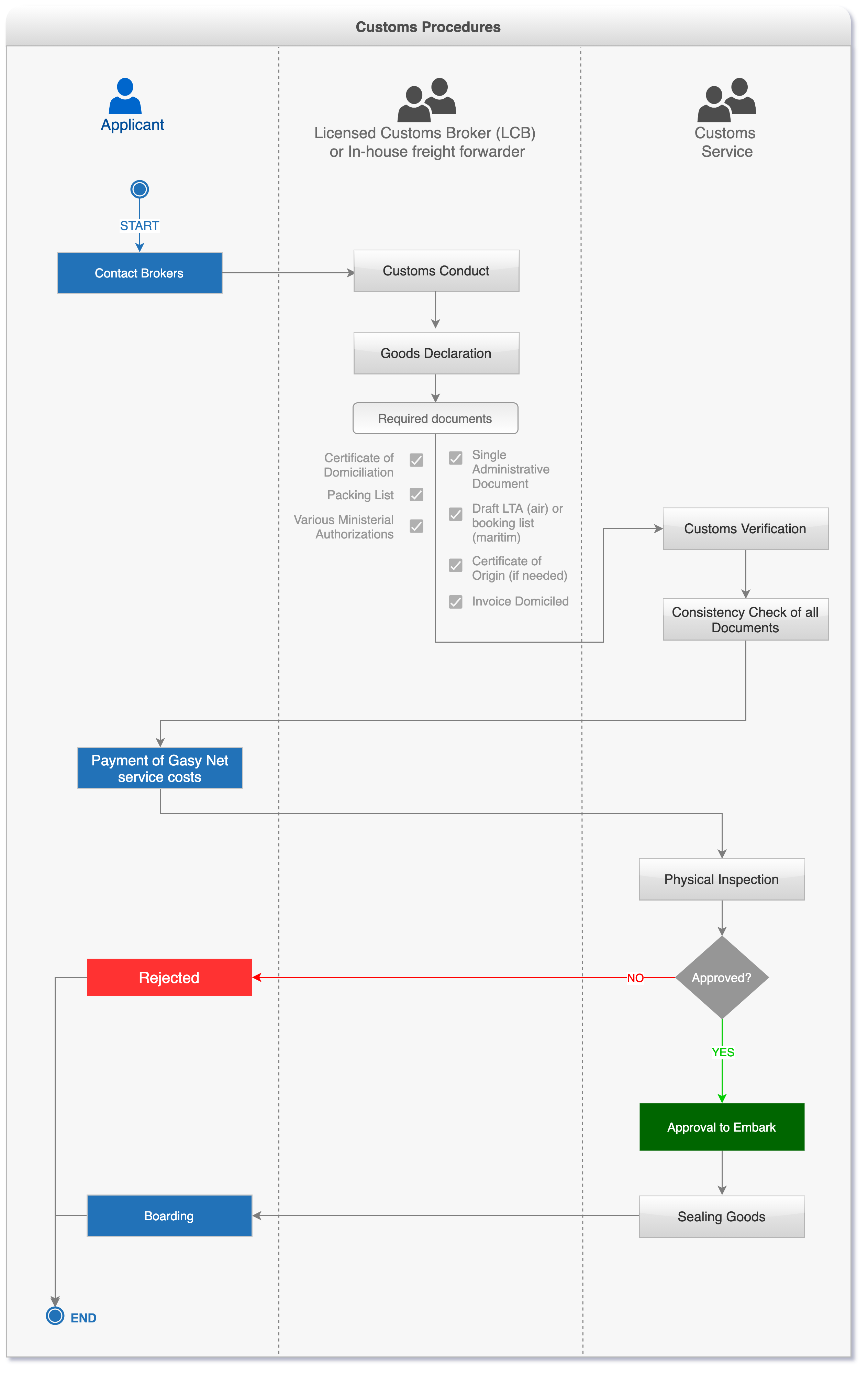
REQUIRED DOCUMENTS
| DESCRIPTION |
QUANTITY |
|
Single Administrative Document or SAD
|
1 |
|
Direct debit invoice
|
1 |
|
Packing list
|
1 |
|
Draft LTA (air) or booking list (maritime)
|
1 |
|
Various ministerial authorizations and approvals
|
1 |
|
Residence certificate
|
1 |
|
Certificate of origin if the importing country requires it
|
1 |
|
|
WORKING STEPS
STEP 1: Prior formalities (Preparation of various approvals, authorizations, commercial documents, domiciliation)
STEP 2: Conduct and stuffing of goods to be exported in the bonded zone
STEP 3: Registration of the export detail declaration (Single Administrative Document or DAU)
STEP 4: Payment of Gasy Net service
STEP 5: Customs check (Checking the consistency of all documents / Checking the goods (Scanning and/or physical inspection of the goods)
STEP 6: Liquidation of the declaration, granting of the visa ready for shipment
STEP 7: Sealing of the goods,
STEP 8: Loading of goods
|
|
|
PROCESS MAP

|
|
| Category | Storage & Export |
The following form/s are used in this procedure
This procedure applies to the following measures
| Name | Measure Type | Agency | Description | Comments | Legal Document | Validity To | Measure Class |
| Customs Formalities | General | | Check the validity and consistency of all documents and goods prior to export. Required for each shipment.
| Check the validity and consistency of all documents and goods prior to export. Required for each shipment.
| Customs Code 2022 | 09-09-9999 | Good |
135